现在我也不知道这频道发了啥了,各位慢慢吃瓜,将就着看

联系我请去 @abc1763613206

友链儿
@cyberElaina
@rvalue_daily
@billchenla
有没有可以在Windows桌面嵌入可自定义CSS的小组件,类似于KDE中WebSlice那样?
全国推行48h良民证
有位禅师给了他的三个弟子每人十文银子,让他们想办法用买来的东西填满房间。

第一位弟子看过这个故事,买了一根蜡烛,但照亮房间后留下了影子。

第二位弟子给禅师装了抖音,整个房间瞬间充满各种外放罐头音效。

第三位弟子给禅师装了微信输入法,手机瞬间被撑满,禅师的叫骂声回荡在整个房间。
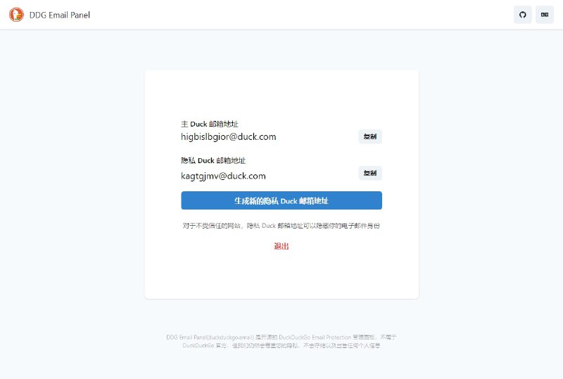
#DDGEmailPanel

开了个新坑!
DDG Email Panel - 开源的非官方 DuckDuckGo Email Protection 面板

* 无需安装 DuckDuckGo 浏览器扩展
* 支持所有现代浏览器
* 生成新的隐私别名
* 服务端不存储任何用户信息
* 多语言支持
* 免代理

https://duckduckgo.email/

Github - 点个 Star 吧 🥺
了解 DuckDuckGo Email Protection
小林家的托尔
https://greasyfork.org/zh-CN/scripts/450739-%E5%8E%BB%E4%BB%96%E5%A6%88%E7%9A%84%E7%9F%A5%E4%B9%8E%E7%9B%B2%E6%B0%B4%E5%8D%B0-zhihu-blind-watermark
尽管如此,下次截图的时候还是得长点心,毕竟消灭了第一个,还不知有没有未发现的第二三个。
(图文可能有关)
省流:epcdiy 判断微信输入法里可能塞了个 Chromium,特色功能和纠错还全部都要联网(在那个词库文件都要 100M+ 的情况下)
【你绝对想不到微信输入法里面到底藏了什么?-哔哩哔哩】 https://b23.tv/av687732857/p1

#分享
Back to Top