今天abc看了啥🤔
19:19 · 2022年9月5日 · 周一
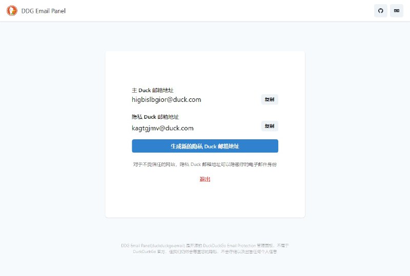
#DDGEmailPanel
开了个新坑!
DDG Email Panel - 开源的非官方 DuckDuckGo Email Protection 面板
* 无需安装 DuckDuckGo 浏览器扩展
* 支持所有现代浏览器
* 生成新的隐私别名
* 服务端不存储任何用户信息
* 多语言支持
* 免代理
https://duckduckgo.email/
Github
- 点个 Star 吧
🥺
了解 DuckDuckGo Email Protection
Home
Powered by
BroadcastChannel
&
Sepia