有位禅师给了他的三个弟子每人十文银子,让他们想办法用买来的东西填满房间。
第一位弟子看过这个故事,买了一根蜡烛,但照亮房间后留下了影子。
第二位弟子给禅师装了抖音,整个房间瞬间充满各种外放罐头音效。
第三位弟子给禅师装了微信输入法,手机瞬间被撑满,禅师的叫骂声回荡在整个房间。
第一位弟子看过这个故事,买了一根蜡烛,但照亮房间后留下了影子。
第二位弟子给禅师装了抖音,整个房间瞬间充满各种外放罐头音效。
第三位弟子给禅师装了微信输入法,手机瞬间被撑满,禅师的叫骂声回荡在整个房间。
开了个新坑!
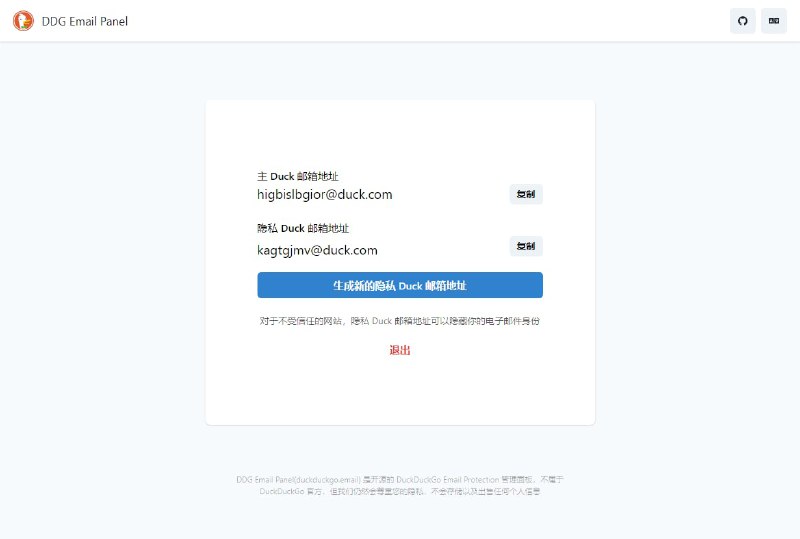
DDG Email Panel - 开源的非官方 DuckDuckGo Email Protection 面板
* 无需安装 DuckDuckGo 浏览器扩展
* 支持所有现代浏览器
* 生成新的隐私别名
* 服务端不存储任何用户信息
* 多语言支持
* 免代理
https://duckduckgo.email/
Github - 点个 Star 吧 🥺
了解 DuckDuckGo Email Protection
【你绝对想不到微信输入法里面到底藏了什么?-哔哩哔哩】 https://b23.tv/av687732857/p1
#分享
Let's Encrypt 的联合创始人 Peter Eckersley 去世。
https://readhacker.news/s/5kdjL
https://readhacker.news/s/5kdjL
『使用频道身份发言』或将变为 Telegram Premium 功能
据消息,从 Telegram Desktop 代码仓库的一条 commit 中可以推测,『使用频道身份发言』或将在未来的版本中变为 Telegram Premium 功能。
—— 街角LycoReco抹茶味mfy猫薄荷重度依赖 🐾
据消息,从 Telegram Desktop 代码仓库的一条 commit 中可以推测,『使用频道身份发言』或将在未来的版本中变为 Telegram Premium 功能。
—— 街角LycoReco抹茶味mfy猫薄荷重度依赖 🐾
一家名为 vpixiv.net 的网站对 Pixiv 进行镜像,并将打赏渠道修改为支付给镜像站作者。有画师将自己的作品标记为 R-18,或将「天安门事件」之类的「魔法词语」贴到自己的个人资料或图片中,之后便发现自己的镜像页从 vpixiv 消失。许多画师也纷纷效仿 [1]。
Pixiv 也作出回应表示发现了爬取 Pixiv 内容的服务,并已采取措施阻止站点内容被其爬取 [2]。
https://bgme.me/@miantian/108921780365363282
1. https://matomame.jp/user/yonepo665/32cabdd9a6a9f4332013
2. https://www.pixiv.net/info.php?id=8490
seealso: C87敏感题材同人本事件 (NSFW)
#Pixiv #Mirror #vPixiv #China #MagicWord
Pixiv 也作出回应表示发现了爬取 Pixiv 内容的服务,并已采取措施阻止站点内容被其爬取 [2]。
https://bgme.me/@miantian/108921780365363282
1. https://matomame.jp/user/yonepo665/32cabdd9a6a9f4332013
2. https://www.pixiv.net/info.php?id=8490
seealso: C87敏感题材同人本事件 (NSFW)
#Pixiv #Mirror #vPixiv #China #MagicWord
英伟达公司公告:美国政府要求立即停止对中国、中国香港、俄罗斯出口 A100、H100 等系列产品
英伟达公司今日发布公告,表示其已接美国政府通知,要求其停止向中国、中国香港、俄罗出口 GPU 产品 A100、H100,立即生效。DGX 系列产品,或包含 A100、A100X、H100 的任何系统也包含在该禁令内。同时,未来英伟达公司推出的峰值性能或芯片 I/O 性能等于或大于 A100 的任何产品也将受此限制。
美国政府表示,新的销售许可证意在解决产品可能被用于或转用于军事终端用户或军事终端用途的风险。
新的许可证将影响英伟达公司及时完成 H100 或开发或为 A100 现有用户继续提供支持的能力,并可能将要求英伟达公司将某些业务迁移至中国境外。
目前,英伟达公司正在同其服务的中国客户接触,并寻求采用不受该许可证限制的其它产品满足他们的未来采购需求。
https://www.sec.gov/ix?doc=/Archives/edgar/data/1045810/000104581022000146/nvda-20220826.htm
英伟达公司今日发布公告,表示其已接美国政府通知,要求其停止向中国、中国香港、俄罗出口 GPU 产品 A100、H100,立即生效。DGX 系列产品,或包含 A100、A100X、H100 的任何系统也包含在该禁令内。同时,未来英伟达公司推出的峰值性能或芯片 I/O 性能等于或大于 A100 的任何产品也将受此限制。
美国政府表示,新的销售许可证意在解决产品可能被用于或转用于军事终端用户或军事终端用途的风险。
新的许可证将影响英伟达公司及时完成 H100 或开发或为 A100 现有用户继续提供支持的能力,并可能将要求英伟达公司将某些业务迁移至中国境外。
目前,英伟达公司正在同其服务的中国客户接触,并寻求采用不受该许可证限制的其它产品满足他们的未来采购需求。
https://www.sec.gov/ix?doc=/Archives/edgar/data/1045810/000104581022000146/nvda-20220826.htm